Notice
Recent Posts
Recent Comments
Link
반응형
| 일 | 월 | 화 | 수 | 목 | 금 | 토 |
|---|---|---|---|---|---|---|
| 1 | 2 | 3 | ||||
| 4 | 5 | 6 | 7 | 8 | 9 | 10 |
| 11 | 12 | 13 | 14 | 15 | 16 | 17 |
| 18 | 19 | 20 | 21 | 22 | 23 | 24 |
| 25 | 26 | 27 | 28 | 29 | 30 | 31 |
Tags
- 알고리즘정렬
- 이펙티브자바
- Effective Java 3
- kubernetes
- 스프링
- 스프링핵심원리
- 클린아키텍처
- 자바스크립트
- 자바
- 김영한
- ElasticSearch
- JavaScript
- Sort
- k8s
- 엘라스틱서치
- effectivejava
- 오블완
- 카카오
- Spring
- Kotlin
- springboot
- java
- 이펙티브 자바
- 이차전지관련주
- 스프링 핵심원리
- 알고리즘
- 예제로 배우는 스프링 입문
- 스프링부트
- Effective Java
- 티스토리챌린지
Archives
- Today
- Total
Kim-Baek 개발자 이야기
[스프링 핵심원리] 20. IoC, DI, 그리고 컨테이너 본문
반응형
김영한님의 [스프링 핵심 원리] 강의를 정리하고, 내가 생각한 내용까지 정리하는 포스팅
이번에는 IoC와 DI, 컨테이너에 대해서 설명을 한다. 스프링을 하는 사람들은 다들 많이 들어본 내용일텐데, IoC, DI, AOP까지 해서 스프링 관련된 중요한 개념이라고 생각된다.
어려운 내용은 아니고 지금까지 우리가 강의를 통해서 해왔던 내용들이 다 여기에 담겨있어서 어떤 내용들과 매칭되는지 다시한번 기억을 되살려서 살펴보도록 하자.
제어의 역전 IoC ( Inversion of Control )
- 우선 제어의 역전을 알아보기 전에 기존 프로그램의 동작과정을 살펴보도록 하자
- 클라이언트가 필요한 서버 구현 객체를 생성하고, 연결하고 실행했다. 구현 객체가 프로그램의 제어 흐름을 스스로 조종했다. 일반적으로 이게 개발자들에게는 자연스러운 흐름이다.
- 그러나 AppConfig가 등장한 이후를 보자
- 구현 객체는 자신의 로직을 실행하는 역할만 담당한다. 프로그램의 제어 흐름이 AppConfig 로 넘어갔다. 예시로 OrderServiceImpl은 필요한 인터페이스들을 호출하지만 실제 어떤 구현 객체들이 실행될지는 모른다.
- 이처럼 프로그램에 대한 제어 흐름을 모두 AppConfig가 가지고 있다. 심지어 OrderServiceImpl 조차도 AppConfig가 생성하는 것이다. OrderServiceImpl도 다른 OrderService 인터페이스의 구현객체로 변경될 수 있지만, 묵묵히 자신의 로직만 수행한다.
- 이처럼 프로그램의 제어 흐름을 직접 제어하는 것이 아니라 외부에서 관리하는 것을 제어의 역전이라고 한다.
의존관계 주입 DI( Dependency Injection )
- OrderServiceImple은 DiscountPolicy 인터페이스에 의존하고 있다. 실제로 어떤 구현 객체가 사용될지는 모르는 상태다.
- 이러한 의존관계는 정적인 클래스 의존관계와, 실행 시점에 결정되는 동적인 객체 (인스턴스) 의존 관계를 분리해야 생각해봐야한다.
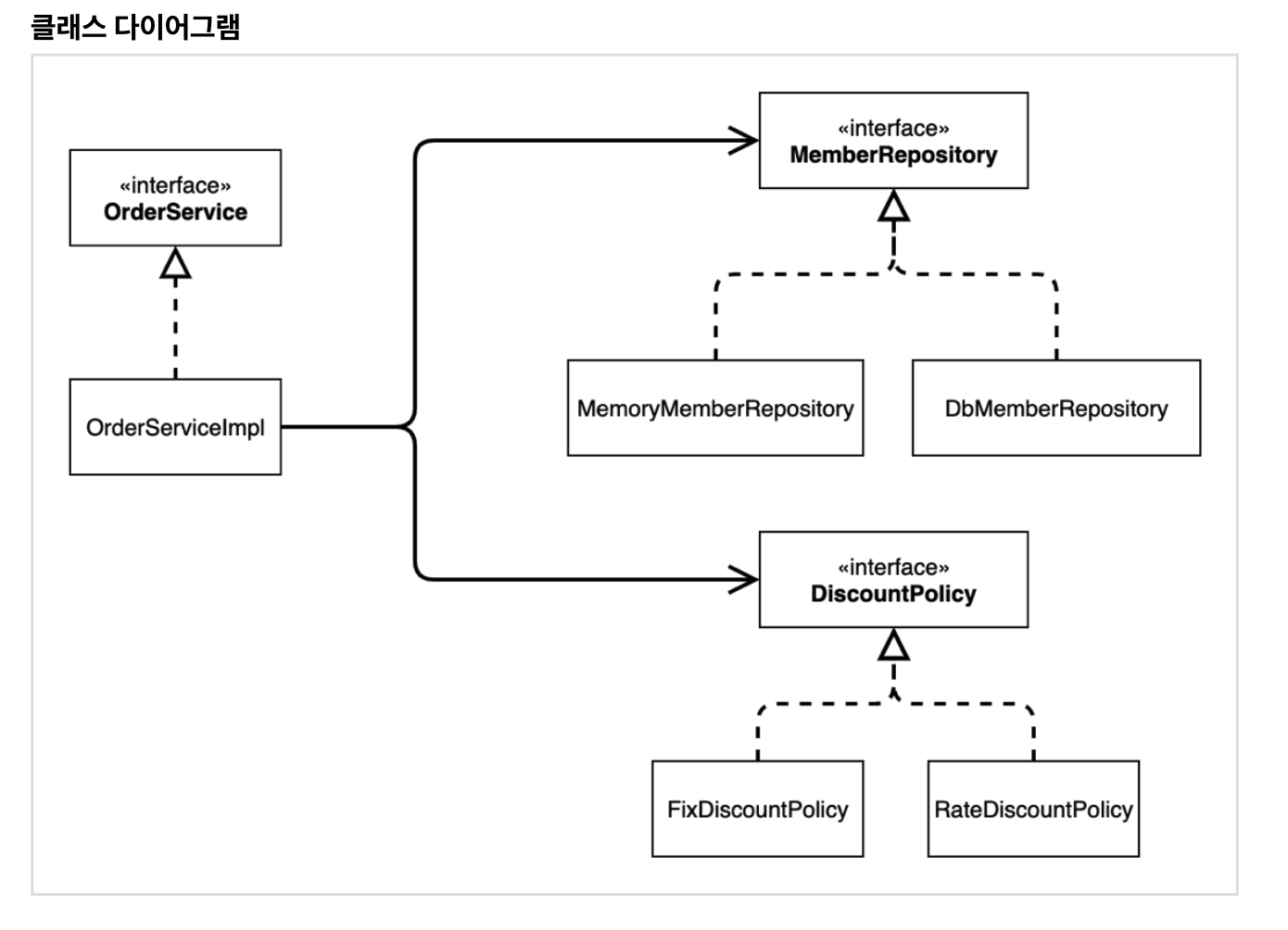
정적인 클래스 의존관계
우리가 일반적으로 바로 알 수 있는 의존관계이다. 클래스에서 사용하는 Import 만 보면 의존관계를 바로 파악이 가능하다. 정적인 의존관계는 앱을 실행하지 않아도 분석이 가능하다.

이 클래스 다이어그램을 보면 OrderServiceImpl 은 MemberRepository와 DiscountPolicy에 의존한다는 것을 알 수 있다. 하지만 실제 어떤 구현 객체가 주입될지는 이것을 통해서는 알 수 없다.
동적인 객체 인스턴스 의존관계
애플리케이션의 실행 시점에 실제 생성된 객체 인스턴스의 참조가 연결된 의존 관계다.

- 애플리케이션의 실행시점 (런타임)에 외부에서 실제 구현 객체를 생성하고 클라이언트에 전달해서, 클라이언트와 서버의 실제 의존관계가 연결되는 것을 우리는 의존관계 주입이라고 한다.
- AppConfig가 했던 것처럼 객체 인스턴스를 생성하고 그 참조값을 전달해서 연결이 된다.
- 의존관계 주입을 사용하면 클라이언트 코드가 변경되지 않고, 클라이언트가 호출하는 대상의 타입 인스턴스의 변경이 가능하다.
- 의존관계 주입을 사용하면 정적인 클래스 의존관계의 변경 없이, 동적인 객체 인스턴스 의존관계를 쉽게 변경할 수 있다.
IoC 컨테이너, DI 컨테이너
- AppConfig가 하는 역할처럼 객체를 생성하고 관리하면서 의존관계를 연결해 주는 것을 IoC컨테이너 또는 DI 컨테이너라고 한다.
- IoC의 경우 junit 과 같은 곳에도 일어나는 범용적인 것이라 최근에는 의존관계 주입에 초점을 맞추어 주로 DI 컨테이너라고 부른다
반응형
'개발 > Spring' 카테고리의 다른 글
| [스프링 핵심원리] 22. 스프링 컨테이너 생성 (0) | 2021.10.25 |
|---|---|
| [스프링 핵심원리] 21. 스프링으로 전환하기 (0) | 2021.10.24 |
| [스프링 핵심원리] 19. 좋은 객체 지향 설계의 5가지 원칙 적용 (0) | 2021.10.23 |
| [스프링 핵심원리] 18. 새로운 구조와 할인 정책 적용 (0) | 2021.10.10 |
| [스프링 핵심원리] 17. AppConfig 리팩토링 (0) | 2021.10.07 |
Comments
